DMP(Data Management Platform) is used by digital advertising buyers and publishers to store and manage audience data, often from multiple sources.

  • Adobe identified DMP as "Data Management Platform is a tool to build customer profile for marketing activity"
  • DMP is "Data-Driven-Marketing Tool based on big-data systems"
  • DMP requires some sort of external sources like location information(Geo IP), social media, transaction, purchase and etc to build integrated data infrastructure. Its target goal will be personalized marketing.



Before we start digging DMP, we should know about three components that requires implementing AdTech - targeted Ads based on personal interest and behaviors


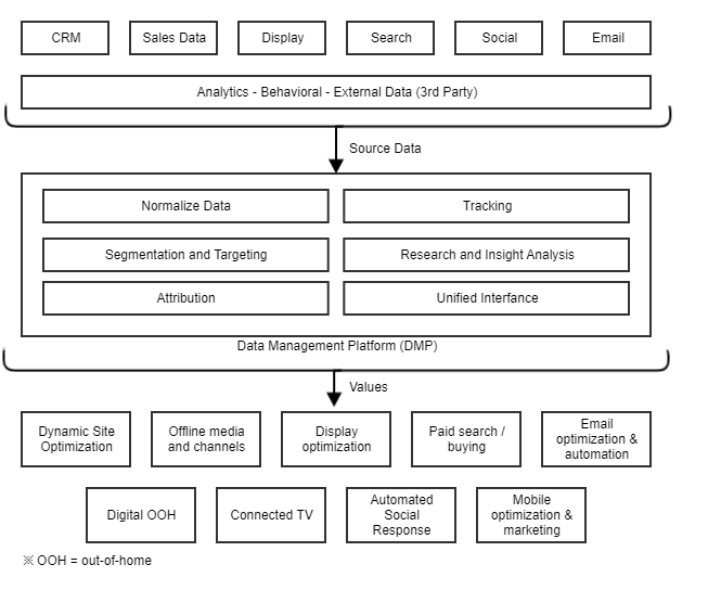
Followings are common data driven marketing process - it shows why we need DMP(Data Management Platform) as a total solution for programmatic advertising.


The value of DMP is "Understanding Customer based on Data"


DMP(Data Management Platform) is making additional values based on input data like below:


You may want to know more about real-time bidding system composed of DSP, SSP, DMP, ATD and ITD.  Please refer following associated information for more information: